Presettings
For efficient investment calculation in FACTON you need several predefined settings, such as the adjustment of the costing schema or the system-wide definition of payment rules for the investment distribution.
Adjust costing schema
Payment type and business indicators are assigned to each surcharge element.
A surcharge element should only be entered once as value in the various calculations. The new parameters for investment calculation must work in combination with the standard surcharge element parameters.

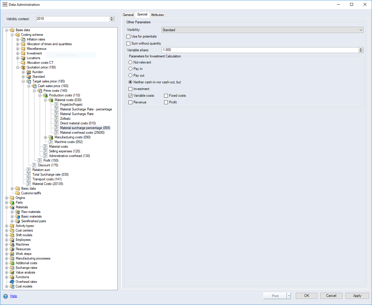
Figure: "Data Administration" dialog, Surcharge rates, "Special" tab
Set parameters
-
The "Maintenance with system changes" mode is activated.
Further Information see Performing Maintenance Operations
-
Open the "Data Administration" dialog.
-
Open the category Basic data > Costing scheme > Investment
.
-
Switch to the "Special" tab of a surcharge rate.
-
In the "Parameters for Investment Calculation" group, define the cost type for the surcharge rates relevant to your investment calculation.
- Click Apply.
After completing all of the settings, make sure that all other branches of the costing scheme are selected as "Not relevant".
Payment types
Payment type | Meaning | Example |
---|---|---|
Not relevant | The surcharge is not included in the investment calculation. This is the default setting for every new surcharge element | Definition of direct material costs |
Pay In | The surcharge is included as pay in in the investment calculation. | Revenue; Direct payments |
Pay Out | The surcharge is included as pay out in the investment calculation. | Project costs |
Neither pay in nor pay out but | all surcharges that are not treated as pay in or pay out but are to be calculated via the investment period. highly important if the values are to be displayed in the Reporting via the investment period later on. | Aggregating investments at part and project level "Neither pay in nor pay out, but" option need to be selected because otherwise, the values are included multiple times in the investment calculation. |
Business indicators
Assignment | Meaning | Example |
---|---|---|
Investment | Defines the surcharge as investment (pay out). Pay outs that are defined as investments are included in the calculation of the return on investment (ROI). | Machine Investment |
Variable Costs | Defines the surcharge as variable cost (pay out). | Variable costs with "PC.var" |
Fixed costs | Defines the surcharge as fixed costs (pay out). | Fixed costs with "PC.fix" |
Revenue | Defines the surcharge as revenue (pay in). | |
Profit | Defines the surcharge as profit. |
Define investment distribution via payment rules
Many investments have an additional categorization (e.g. development, tools, prototypes etc.) that is company-specific and defines how pay ins and pay outs are determined.
-
Tools
- SOP year 100% pay out
- EOP+1 year 100% pay in
Using the payment rules, you can administer system-wide pay in and pay out periods for investments of Additional Costs and machines
to reduce the manual effort of the investment distribution. The payment rules are applied only when the condition on the calculation element is fulfilled.
Define payment rule
- You are logged in as Administrator.
-
The "Maintenance with system changes" mode is activated.
Further Information see Performing Maintenance Operations
-
Open the "Settings" dialog.
-
Open the settings System > Investments.
The Investments interface opens.
-
Under "Payment Rules for Investments" you define the payment rules.
Further Information see "Payment Rules for Investments" group
- Click OK.
Define payment rule for additional cost
- You have created additional costs.
Further Information see Create additional costs
-
Open Data Administration.
Open "Data Administration"
-
In the ribbon, click on View >
Data Administration.
Alternative: Click
The "Data Administration" dialog opens.
-
-
Open the additional costs you wish to define payment rules for.
- Switch to the "Special" tab.
The "Special" tab opens.
-
Select the Payment Rules distribution mode.
- Click Apply.