"Alternatives" dialog

This dialog is used to display and edit the alternatives for an element.

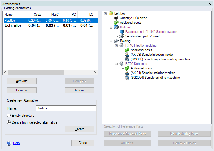
Dialog elements without group

  • "Existing Alternatives" table: Displays all available alternatives of an element. The alternative highlighted in bold font is the active alternative.

    • "Name" column: Name of the alternative.

    • "Costs" column: Shows the costs Name of the alternative.

    • "MatC" column: Displays the material costs of an alternative.

    • "PC" column: Displays the production costs of an alternative.

    • "LC" column: Displays the labor costs of an alternative.

    • "POC" column: Shows the project overall costs of the alternative.

    • "SetC" column: Displays the setup costs of the alternative.

    • "MachC" column: Shows the machine costs of the alternative.

  • Tree structure view:

    Displays the structure of the selected alternative in the "Existing Alternatives" table.

  • Activate button:

    Clicking this button activates the alternative selected in the "Existing Alternatives" table.

  • Compare button:

    Clicking this button compares the alternatives selected in the "Existing Alternatives" table. The "Compare Alternatives" dialog dialog opens. The button is only available if several alternatives are selected in the "Existing Alternatives" table.

Hint

Press and hold CTRL to select multiple alternatives at once.

  • Remove button:

    Clicking this button deletes the alternative selected in the "Existing Alternatives" table.

  • Rename button:

    Clicking this button allows you to change the name of the alternative selected in the "Existing Alternatives" table.

"Create new alternative" group

  • "Name" input field:

    Enter a name for the new alternative.

  • "Empty structure" option:

    If this option is selected, the new alternative is created with an empty structure.

  • "Derive from selected alternative" option:

    When this option is selected, the new alternative is created with the same structure as the alternative selected in the "Existing Alternatives" table.

  • Create button:

    Clicking this button creates a new alternative with the parameters selected in the "Create new Alternative" group.

"Selection of reference parts" group

When creating a new alternative, an option is provided to create some or all elements of the new alternative as references of elements of the old alternative. To do so, activate the checkboxes for the elements in the structure view that you wish to create as references.

  • Standard/Purchased Parts button:

    Clicking this button activates all of the checkboxes for purchased/standard parts in the structure view.

  • Manufacturing Parts button:

    Clicking this button activates all of the checkboxes for production parts in the structure view.

  • All Parts button:

    Clicking this button activates all of the checkboxes for all parts in the structure view.

  • Remove Choice button:

    Clicking this button deactivates all of the checkboxes in the structure view.