"Calculation" tab

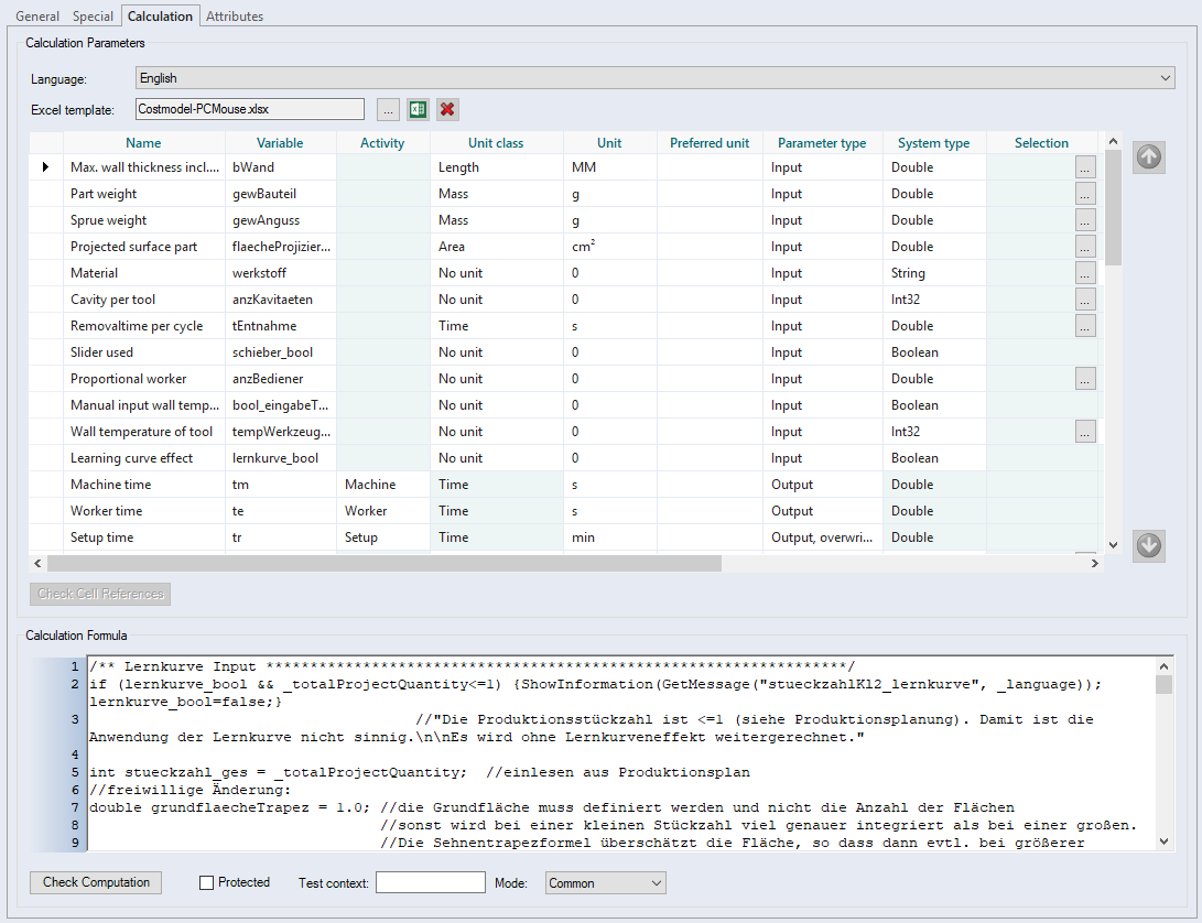
In the "Calculation" tab, the calculation parameters for the cost model can be manually administered or opened via an Excel template. You can create, protect, edit and test a calculation formula.

Figure: "Data Administration" dialog, "Cost models" category, "Calculation" tab

"Calculation Parameters" group

 

Combobox

Language

This combobox lets you change the language displayed in the "Name" column.

Language-dependent specification of the names of the calculation parameters is thus possible.

 

Button

With this button you can select an Excel template and add it to the cost model.
With this button you can open and edit the assigned Excel file.
With this button you can remove the assigned Excel file.

 

Columns of the table

Each line in the table represents a formula parameter that serves as either an input or output parameter for formula values.

The formula parameters entered here are displayed in the "Technology" dialog if the "Technology" calculation mode is assigned to the Manufacturing process or Additional Costs.

This allows values to be passed between the formula and the project calculation.

Columns of the table
Name

Name of a formula parameter, depending on the language selected in the "Language" combobox.

This name is displayed in front of the entry field for the parameter in the "Technology" dialog when the "Technology" calculation mode is assigned in the project.

Variable Internal name of the formula parameter used in the formula.
Activity type Select an activity type that only needs to be defined for output parameters. The activity type determines how the output parameter is used in the project calculation.
Unit class Select the unit class to specify which units of the price-unit system are permitted for the parameter.
Unit Select a unit from the price-unit system to set the dimension for the value of the parameter. The units available for selection as output parameters are determined by the activity type assigned to the parameter.
Preferred unit Select a unit from the unit class to set an automated default for the parameter unit in the "Technology" dialog. This unit is set when the dialog is called up. Different units can be specified for the languages that are used.
Parameter type

In the formula, code can be defined and parameters can be specified for it. You can choose between the following parameter types:

  • Input

    You can enter input values for the formula in the "Technology" dialog. You can set default values using the button in the "Selection" column.

  • Table

    FACTON expects the formula to produce a value in this parameter that will be used in the calculation. These values are determined from tables in a database.

  • Output

    FACTON expects the formula to produce a value in this parameter that will be used in the calculation. These values are determined from the selected activity types via the "Activity type" column.

  • Output, overwritable

    FACTON expects the formula to produce a value in this parameter that will not be used in the calculation. This parameter may be used in an arithmetic check, for example, or as a guide.

  • Output, information

    FACTON expects the formula to produce a value in this parameter that will be used in the calculation. In addition, the parameter can be overwritten in the Technology dialog in the project, allowing a fixed, non-calculated value to be specified for the parameter in the project.

  • Input, referenced

    The parameters of cost models can be linked to Excel cells or to external properties of the costing structure.

    Further Information see "Link Parameter" dialog

System type

Select the C# data type on which the parameter is based. The following are available:

  • Boolean

    • For true/false values, e.g. checkboxes
  • Double

    • For floating point numbers with an accuracy of ~15 decimal places
  • Int32

    • For integers
    • (-2,147,483,648 through 2,147,483,647)
  • Int64

    • For large integers
    • (-9,223,372,036,854,775,808 through 9,223,372,036,854,775,807)
  • String

    • For character strings, e.g. texts
    • Displayed in the corresponding content language.
  • Object

    • For saving data of any data type if the exact type is unknown at compile time.
Selection In some cases, you can enter multiple default values for an input parameter You will see a button, when this action is permitted. Click on the button to open the dialog. The default values and your language-specific descriptions can be output in tabular form in this dialog. If several values were entered, a combobox for the input parameters will be displayed in the "Technology" dialog if the "Technology" calculation mode is assigned. Use this combobox to select one of the values. If the values exist they are displayed in the language-specific description.
Overwritable The values in the combobox can be overwritten with specific values. It is only available if default values are specified.
Test value The value will not be saved. It is only used for testing the formula.
Excel Cell Reference Click this button to test whether the cell references in the Excel file are correctly applied.
Common When the checkbox is activated, the parameter in the dialog "Technology" is visible to all users.
Professional When the checkbox is activated, the parameter in the dialog "Technology" is only visible to users who activated Professional mode. The "Professional" option is only visible in the "Technology" dialog if at least one parameter for Professional mode was activated.

Button

Check Cell References Click this button to test whether the cell references in the Excel file are correctly applied.

"Calculation Formula" group

Entry field Enter the formula for the process
Check Computation button Use this button to test the formula. This test uses the test values of the input parameters. The test values calculated for each output parameter are displayed in the "Test values" column after successfully completing the test.
"Protected" checkbox: You can protect the formula from changes with a password. The formula is protected when the checkbox is activated.