Presettings

For efficient investment calculation in FACTON you need several predefined settings, such as the adjustment of the costing schema or the system-wide definition of payment rules for the investment distribution.

Adjust costing schema

Payment type and business indicators are assigned to each surcharge element.

A surcharge element should only be entered once as value in the various calculations. The new parameters for investment calculation must work in combination with the standard surcharge element parameters.

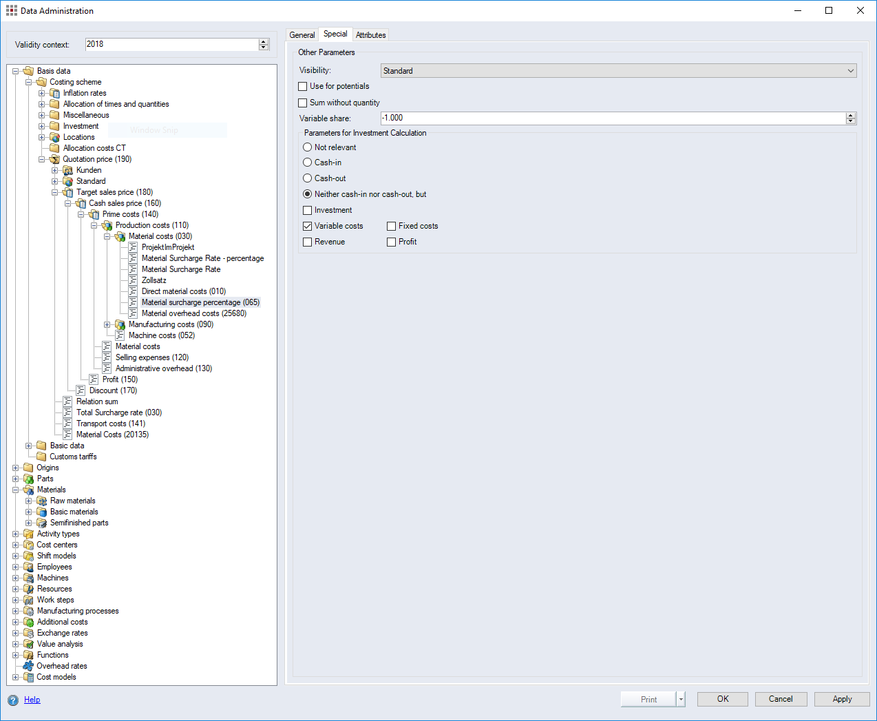
Figure: Data Administration dialog, Surcharge rates, Special tab

Set parameters

  1. Open the Data Administration dialog.
  2. Open the category Basic data > Costing scheme > Investment .
  3. Switch to the "Special" tab of a surcharge rate.
  4. In the "Parameters for Investment Calculation" group, define the cost type for the surcharge rates relevant to your investment calculation.
  5. Click Apply.
WARNING

After completing all of the settings, make sure that all other branches of the costing scheme are selected as "Not relevant".

Payment types

Payment type Meaning Example
Not relevant The surcharge is not included in the investment calculation. This is the default setting for every new surcharge element Definition of direct material costs
Pay In The surcharge is included as pay in in the investment calculation. Revenue; Direct payments
Pay Out The surcharge is included as pay out in the investment calculation. Project costs
Neither pay in nor pay out but all surcharges that are not treated as pay in or pay out but are to be calculated via the investment period. highly important if the values are to be displayed in the Reporting via the investment period later on. Aggregating investments at part and project level "Neither pay in nor pay out, but" option need to be selected because otherwise, the values are included multiple times in the investment calculation.

 

Business indicators

Assignment Meaning Example
Investment Defines the surcharge as investment (pay out). Pay outs that are defined as investments are included in the calculation of the return on investment (ROI). Machine Investment
Variable Costs Defines the surcharge as variable cost (pay out). Variable costs with "PC.var"
Fixed costs Defines the surcharge as fixed costs (pay out). Fixed costs with "PC.fix"
Revenue Defines the surcharge as revenue (pay in).
Profit Defines the surcharge as profit.

 

Define investment distribution via payment rules

Many investments have an additional categorization (e.g. development, tools, prototypes etc.) that is company-specific and defines how pay ins and pay outs are determined.

Example
  • Tools
    • SOP year 100% pay out
    • EOP+1 year 100% pay in

Using the payment rules, you can administer system-wide pay in and pay out periods for investments of Additional Costs and machines to reduce the manual effort of the investment distribution. The payment rules are applied only when the condition on the calculation element is fulfilled.

 

Define payment rule

  1. Open the "Settings" dialog.
  2. Open the settings System > Investments.
  3. The Investments interface opens.

  4. Under "Payment Rules for Investments" you define the payment rules.
  5. Further Information see "Payment Rules for Investments" group

  6. Click OK.

 

Define payment rule for additional cost

  1. Open Data Administration.
  2. Open Data Administration.
  3. Open the additional costs you wish to define payment rules for.
  4. Switch to the "Special" tab.
  5. The "Special" Tab opens.

  6. Select the Payment Rules distribution mode.
  7. Click Apply.