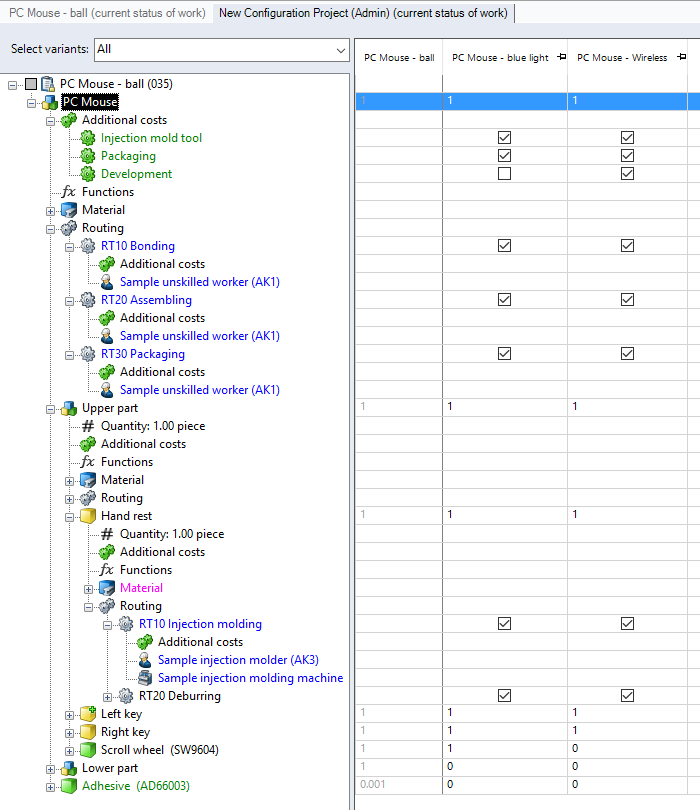
Variants view

The Variants View allows you to edit all variants simultaneously. It shows the reference project (first column) along with all variants in a tabular overview.

Display Variants View

  • The configuration project is open and active.
  • In the ribbon, click on Edit (Variants) ► Variants View ("View" group).
Variants view

Figure: Variants view

"Select variants" combobox:

Select the variants you wish to edit.

Structure view

Shows the project structure of the reference project.

Table

In the first column, the table displays the reference project; all other columns show the variants. You can set manufacturing processes and additional costs, as well as the reference quantities per calculation element and per variant.