Presettings
Adjust costing scheme
Payment type and business indicators are assigned to each surcharge element.
A surcharge element should only be entered once as value in the various calculations. The new parameters for investment calculation must work in combination with the standard surcharge element parameters.
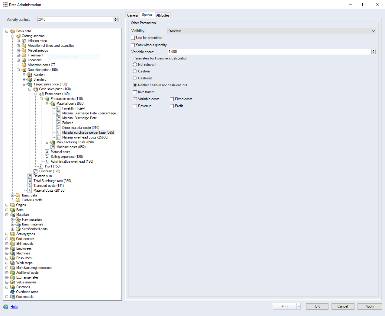
Figure: Data Administration dialog, Surcharge rates, Special tab
Set parameters
-
The "Maintenance with system changes" mode is activated.
- In the ribbon, click on File ► Settings ► Maintenance (see Maintenances.
- Open the Data Administration dialog.
- Open the category Basic data ► Costing scheme ► Investment
. - Switch to the "Special" tab of a surcharge rate.
- In the "Parameters for Investment Calculation" group, define the cost type for the surcharge rates relevant to your investment calculation.
- Click Apply.
WARNING
After completing all of the settings, make sure that all other branches of the costing scheme are selected as "Not relevant".
Payment types
| Payment type | Meaning | Example |
|---|---|---|
| Not relevant | The surcharge is not included in the investment calculation. This is the default setting for every new surcharge element | Definition of direct material costs |
| Cash-in | The surcharge is included as cash-in in the investment calculation. | Revenue; Direct payments |
| Cash-out | The surcharge is included as cash-out in the investment calculation. | Project costs |
| Neither cash in nor cash out, but | all surcharges that are not treated as cash in or cash out, but that are to be calculated via the investment period. highly important if the values are to be displayed in the Reporting via the investment period later on. | Aggregating investments at part and project level "Neither cash in nor cash out, but" option need to be selected, because otherwise, the values are included multiple times in the investment calculation. |
Business indicators
| Assignment | Meaning | Example |
|---|---|---|
| Investment | Defines the surcharge as investment (cash-out). Cash outs that are defined as investments are inter alia included in the ROI calculation. | Investment in resources |
| Variable costs | Defines the surcharge as variable cost (cash-out). | Variable costs with "PC.var2 |
| Fixed costs | Defines the surcharge as fixed costs (cash-out). | Fixed costs with "PC.fix" |
| Revenue | Defines the surcharge as revenue (cash-in). | |
| Profit | Defines the surcharge as profit. |